Hide Public IP Using Terraform In Google Cloud
To hide public IP using terraform in google cloud, one cannot use hope as a strategy. The approach to better security from different angles without any damage and burden is the key. Cloud recomputing courses can help increase the number of endpoints network and attack surfaces; sending automated and trickle-down security policies across your cloud infrastructure can be a challenge.
Taking an Advanced Certificate Program in Full Stack Software Development and cloud computing courses is an excellent idea. After all, more and more companies are using cloud storage than ever before. The need for qualified cloud computing experts increases with the ease of security. That’s partial because tech giants like Google, Amazon, and Microsoft took all over cloud services. Some of the programs for cloud full-stack developers can be used to enhance computing knowledge.
As data can be mirrored on unnecessary sites on the cloud provider’s network, Cloud computing makes data backup, disaster recovery, and business continuity less expensive and more accessible; cloud computing courses provide a better understanding of the language of computing and software.
Public IPs are one of the easiest ways to expose your enterprise environment to the internet. So limiting or hiding public IPs is paramount when it comes to securing your settings. To do that, you need to understand what resources use public IPs in your network.
To hide or change the public IP address, one needs to change a VM instance’s public IP (An example is a virtual machine (VM) hosted on Google’s infrastructure). We can create a model or (VM) by using the Google Cloud Console.
Table of Contents
BEFORE WE BEGIN:
- Install or update to the latest version of the cloud command-line tool
- Set a default region and zone
- Set your API access
- Here’s a limit of 20 VM instances per second, so if creating VMs using the command-line tool or the Compute Engine API, or if the limit is more than 20VM instances per second, you need to request for a higher limit.
You can set policies on the org on folders or projects. They can be inherited by nested folders and projects or overridden on a case-by-case basis. Using orc policies, the org admin can enforce constraints on Google Cloud resources, such as VMs and load balancers, to adhere to basic security requirements at all times.
- Install or update to the latest version of the cloud command-line tool
- Set a default region and zone
- Set your API access
- Here’s a limit of 20 VM instances per second, so if creating VMs using the command-line tool or the Compute Engine API, or if the limit is more than 20VM instances per second, you need to request for a higher limit.
You can set policies on the org on folders or projects. They can be inherited by nested folders and projects or overridden on a case-by-case basis. Using orc policies, the org admin can enforce constraints on Google Cloud resources, such as VMs and load balancers; this to adhere to basic security requirements.

To prevent Compute Engine instances from getting public IP‘s
STEPS:
1.First, make sure you have the org policy admin role on the organization so you can add and edit or add policies.
2.Then under our policies, search for and edit the org policy constraint constraints compute VM external IP access. This constraint lets you define the set of Compute Engine VMs allowed to use public IPs in your network. Meanwhile, all other VMs will not be able to get a public IP.
3.Click Edit< select Customize< to replace the parent’s policy.
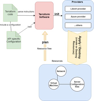
Terraform code parse instruct the terraform software to innit providers:
The terraform innit used to initialize the directory working and configuration files.
- Libvirt provider Azure provider and many more
- The plan resources of these terraform software come from the virtual machine and the server configuration files.
- The API-specific configuration allows loading terraform software.
- Terraform code includes a configuration to load to the software or by the code itself.
Once the static external IP address is available, you can choose other instances. Providers allow these networks and VM to cause further changes to configuration files and consoles.
This provides an overview of the google cloud console and configurations of the specific API, VM, compute engines, and many more.
FAQ
Q1. What is a terraform?
Terraform is an open-source infrastructure as a code software tool created by a software company named HashiCorp. Users provide data center infrastructure and define structures using a declarative configuration language known as HashiCorp Configuration Language, or JSON.
Q2. What is terraform used for?
It is used for versioning and enhancing the infrastructure safely and efficiently. Terraform can manage custom in-house solutions as well as existing and popular service providers. Configuration files describe to Terraform the components needed to run a single application or handling your entire data center.
Q3. What is console Cloud Google?
Google cloud console is a platform, web-based user interface that can manage your google cloud projects and resources. Google cloud is an interface to keep files, projects, and resources created in the context of the task assigned.
Q4. What is meant by VM?
Virtual machines or VM is computed resources that use software instead of computers physically to run the program and deploy apps. For example, a virtual macOS.
Q5. Is Google Drive a cloud?
Google Drive is a cloud-based storage solution that allows you to save files online and access them anywhere from smartphones, tablets, or computers. You can use Drive on your computer or mobile device to securely upload files and edit them online.
Q6. Is AWS cheaper than Google cloud?
Google Cloud storage prices are up to 20% cheaper than AWS for computing and optimizing, but Google instances provide almost half the quantity of RAM. At the same time, AWS has a price advantage for general purposes and memory-optimized instances. Due to archive storage and database service, AWS is favorable.
Q7. Can we use terraform in GCP?
Yes, we can use terraform in google console. Terraform will access the GCP account by using a service account key.
Q8. What is IP forwarding in Google cloud?
IP forwarding for instance is enabled. By default, google cloud performs strict source and packets of the destination checking, this means that VM instances can only send packets whose sources are set to match an internal IP address of its interface in the acquired network.